astah* × AI連携機能


モデリングが変わる。astah*にAIを。
次世代のモデリングを実現する「AI連携機能」が、astah* professional,UML Ver.11で登場。 AIと対話形式で図の自動生成や設計レビュー支援など、今までのモデリングを変える革新的な体験をお届けします。

※ AI連携機能を搭載しているのは、astah* professional , UML Ver.11.0以降です。

astah* professional

astah* UML


ai-model-generation

AI機能をご利用いただく前に

安全にご活用いただくための注意事項をご案内します。
ご利用前に必ずお読みください。

⚠️
  • 機密情報の取り扱い
    • AI機能において入力されるプロンプトやモデルの情報につきまして、当社として、これらの情報を学習目的を含め、いかなる用途にも利用することはございません。 一方、AI機能は外部のAIサービスと連携して提供されますため、外部AIサービスにおける取り扱いにつきましては、各サービスの利用規約、データポリシー、設定に依存します。ご利用になる各AIサービスの条件をご確認のうえご利用ください。
  • バックアップに関する推奨事項
    • AIによるモデル編集を行う前に、プロジェクト全体のバックアップを取得することを強く推奨します。
  • AIによる生成内容について
    • AIが生成する内容は正確であるとは限りません。
    • 必ず内容を確認し、必要に応じて修正してください。
    • プロンプト、モデル設定、またはサービスの状態によっては、予期しない動作や問題が発生する場合があります。
  • トークン数制約
    • AIが扱えるトークンには上限があります。
    • 長大な仕様やモデル情報を一度に送受信すると、回答品質の低下や処理が不安定になることがあります。
    • 送受信される情報が長大にならないよう、プロンプトを調整してください。
  • その他


あなたのモデリングをAIがサポートします

AI連携機能で、astah*上で図の自動生成や、ソースコードのリバース、モデル解析など
あなたのモデリングをAIがサポートします。設計の効率化だけでなく、理解・検証・改善までを一貫して支援します。

AIによるモデリング支援イメージ



新しく追加されたAI機能

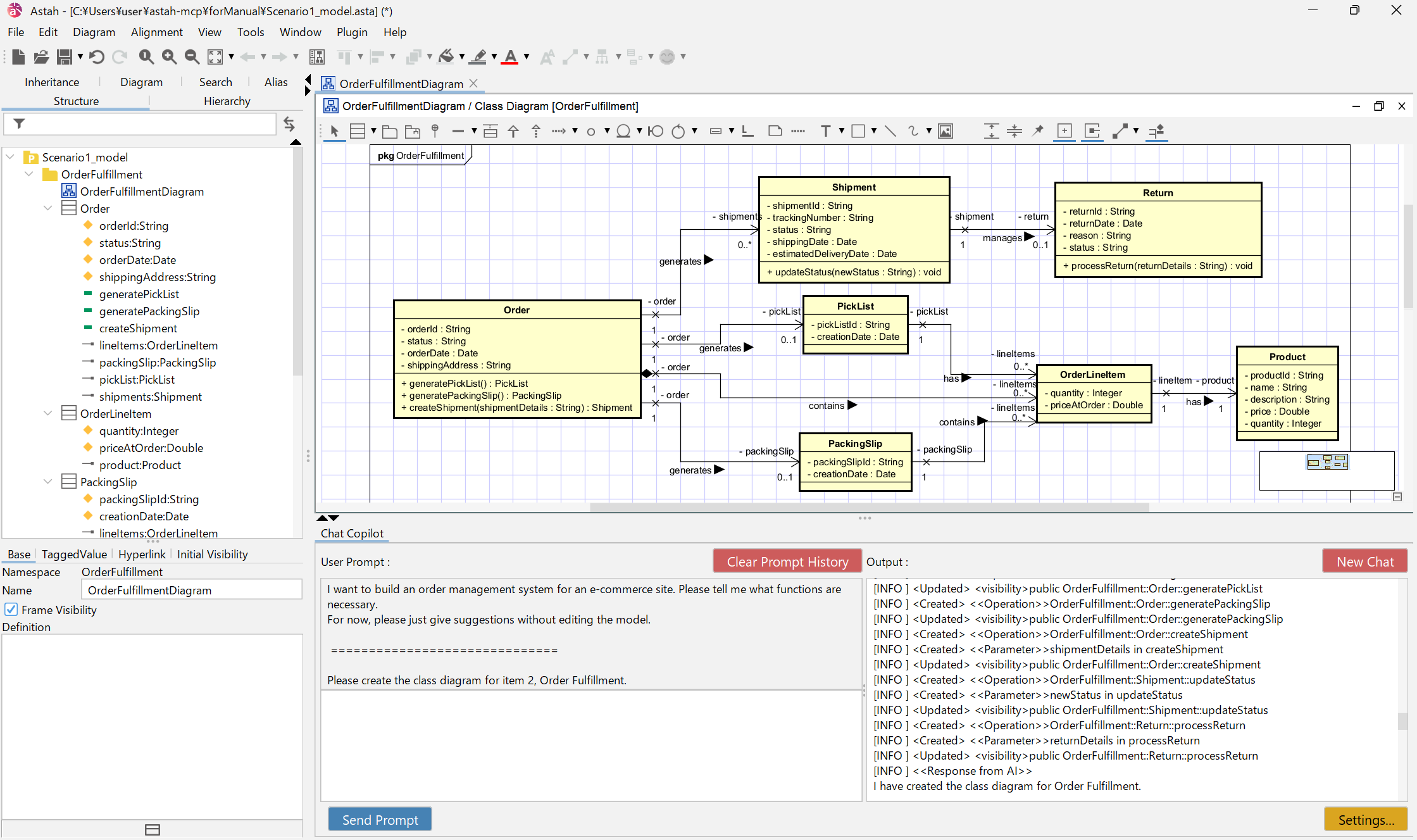
AI Chat Copilot

astah*上で直接AIと自然言語で対話し、モデルの設計や分析を行えます。

MCPサーバ連携

外部AIツールやエージェントから、MCP(Model Context Protocol)経由でastah*のモデルを参照、編集できます。

AI Reverse

ソースコードからAIを活用してUMLモデルを自動生成します。




AI × astah*がもたらす導入メリット


モデリング時間短縮

図を自動生成し、作図の前処理・後処理の負荷を削減します。

品質向上

AIが不整合チェックや改善提案を行い、レビュー作業が効率化され品質が向上します。

作業効率UP

図と説明文章を自動で生成することで、ドキュメント作業のスピードが飛躍的に向上します。

初心者・非専門者にも◎

AIが補助することで、モデリング知識が浅いメンバーでも
図が作成できます。

チーム全体の設計スキルの底上げ

AIが設計意図を補完し、メンバー全体の
モデリングスキル向上につながります。



astah* professional 製品概要

製品情報や機能について